本文
マイナ免許証等継続利用の運用開始
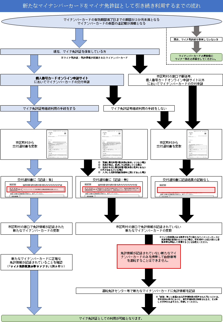
マイナ免許証のマイナンバーカードを更新する方へ
令和7年9月1日から、マイナ免許証を保有する方が、マイナンバーカードを更新したときに、新たに交付されるマイナンバーカードに、自動的に免許情報が引き継がれる運用(マイナ免許証等継続利用の運用)が開始されています。
※マイナ経歴証明書についても同様の運用が開始されています。
マイナ免許証等継続利用の条件・流れ
以下の条件を全て満たしている方が対象となります。
- マイナ免許証を保有していること
- 申請時点で、免許の効力が停止されている方は対象外
- 警察に署名用電子証明書を提出済みであること
- 署名用電子証明書暗証番号(6~16桁の英数字)を提出済みの方が対象
- オンライン申請によりマイナンバーカードの交付を申請すること
- 「個人番号カードオンライン申請サイト」<外部リンク>において新たなマイナンバーカードの交付申請をする際に、「マイナ免許証等継続利用」の手続を行ってください。
- オンライン申請時に署名用電子証明書の発行を希望すること
- 住所・氏名に署名用電子証明書で使用できない文字が含まれている方は対象外
※詳しい流れは以下をご参照ください。
新たなマイナンバーカードをマイナ免許証として引き続き利用するまでの流れ (PDFファイル:166KB)
マイナ免許証とマイナンバーカードの更新を同じ年に迎える方へ

マイナ免許証とマイナンバーカードの更新を同じ年に迎える方へ (PDFファイル:68KB)
これからマイナ免許証を取得する方へ
新しいマイナンバーカードの交付申請中の方は、新しいマイナンバーカードが交付された後に、マイナ免許証の取得手続を行ってください。
新しいマイナンバーカードの交付申請中に、現在、保有しているマイナンバーカードをマイナ免許証にすると、新たに交付されるマイナンバーカードには免許情報が引き継がれません。
これからマイナ免許証を取得する方へ (PDFファイル:62KB)
関連リンク先
警察庁ホームページ<外部リンク>




